OneDrive For Business,即企业版OneDrive,是受组织的控制的。管理员可以访问组织中其它用户的OneDrive里的文件,在员工离职时或出现其它问题时,可以将其OneDrive上的资料进行转移。那么本篇文章将介绍管理员如何访问其它用户的OneDrive,并介绍如何授予其它用户访问特定用户的OneDrive的权限。
管理员访问其它用户的OneDrive
1、打开Microsoft 365管理中心:https://admin.microsoft.com/
2、点击左侧用户选项卡下的活跃用户选项
3、在用户列表中找到想要访问其OneDrive的用户,并点击其姓名查看用户属性
4、在用户属性窗口上找到OneDrive选项卡,然后点击获取文件访问权限下方的创建文件链接
5、通过生成的链接即可访问其它用户的OneDrive
具体步骤如下图所示:

授予其它用户访问特定用户的OneDrive的权限
1、打开Microsoft 365管理中心:https://admin.microsoft.com/
2、点击左侧菜单栏最下方的全部显示按钮,展开所有设置
3、然后选择SharePoint管理中心

4、在SharePoint管理中心的左侧菜单栏中,点击更多功能,然后打开用户个人资料页面

5、在跳转页面中,选择管理用户配置文件选项

6、在用户配置文件页面中,输入需要被其它用户访问其OneDrive的特定用户的姓名或邮箱,查找其配置文件

7、点击帐户名右侧的下拉箭头,并选择管理网站集所有者

8、在弹出的窗口界面中,添加网站集管理员(需要访问该特定用户的OneDrive的其它用户),具体操作如下图所示

9、最后,其它用户即可使用OneDrive URL访问特定用户的OneDrive。OneDrive URL格式为:https://TenantName.sharepoint.com/personal/UserEmail ,后缀是该特定用户的邮箱,只是需要把@与.(点)替换成下划线
10、当需要删除其它用户访问该特定用户的OneDrive的权限时,同样按照上面步骤进行,在最后将其它用户从网站集管理员中删除即可。
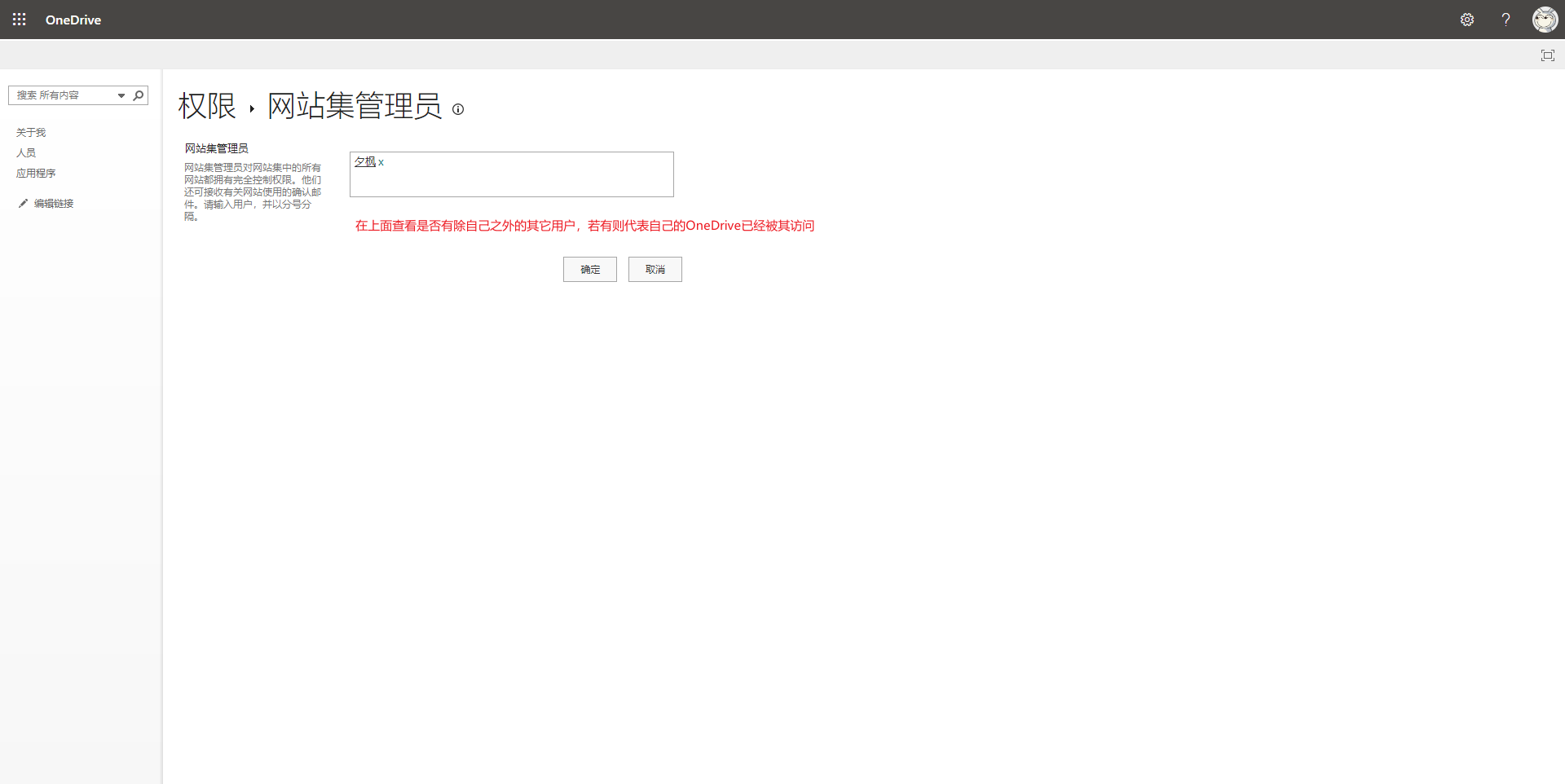
查看自己的OneDrive是否被其它用户访问过
1、打开OneDrive Online,并点击右上角的齿轮按钮,在弹出窗口中选择OneDrive设置选项

2、在跳转页面中,选择其它设置,并选择网站集管理员

3、查看网站集管理员中是否有除自己之外的其它用户,若有则代表自己的OneDrive已经被其访问

4、如果网站集管理员中有其它用户,那么可以删除掉,从而禁用其访问权限。但这治标不治本,管理员可以重新添加其权限。





















